FTP
Информация о том, как подключиться к серверу по FTP протоколу, для загрузки и редактирования файлов.
1. Выбирете нужный вам сервер
2. В меню слева, нажмите на вкалдку "FTP"

3. Здесь вы найдете информацию с данными для подключения.

4. Затем скачайте программу (мы рекомендуем WinSCP вместо FileZilla, потому что она позвоялет редактировать файлы без скачивания) с нашего сайта либо с официального сайта WinSCP
5. Распакуйте скачанный архив, и установите WinSCP, при установке, рекомендуем исопльзовать "Стиль пользовательского интерфейса" - Коммандер.
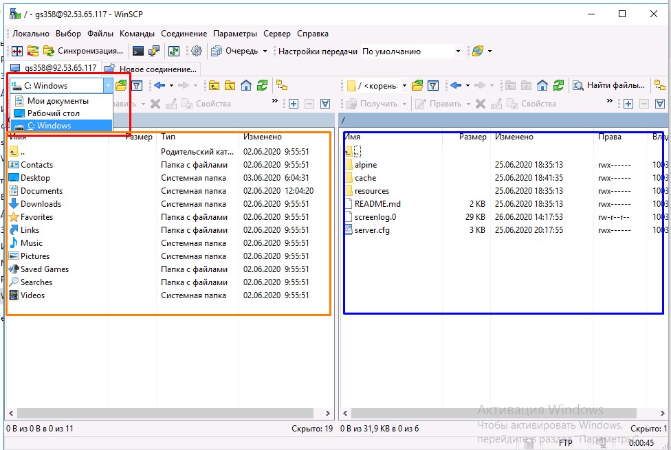
Запустите программу и создайте подключение со своими данными от FTP вашего игрового сервера
После подклчюения справа (синяя область на скриншоте) это игровой сервер, к которому вы удаленно подклчены, слева (оранжевая область) это ваш компьютер, слева на право вы можете перетаскивать файлы, чтобы загрузить на свой игровой сервер, а справа на лево наоборот с игрового сервера на компьютер.

7. Нажав на текстовый (.txt) или кофигурационный файл (.cfg, .json) файл два раза откроется редактор по умолчанию. Если вы хотите редактировать файлы в своём (другом) любимом редакторе, то нажмите по файлу правой клавишей мыши, и выберете править

